How to Build Macros in a Fraction of the Time

How to Build Macros in a Fraction of the Time

 

Integration Designer 11: How to Build Macros  
with “Activities” in a Fraction of the Time  

 

  1. Overview 

 

ID11 introduces a new feature called “Activities” that help the dealer build effective macros in a fraction of the time and keep track of the power status of sources and rooms. 

Activities are created for each source added to the system.  
 

  1. Access to Activities 
     

Select any room, then select “Activities” from the room configuration tab.  

The activities events allow you to enable an activity by checking a specific source. This will display the activity if you are using an item list on your home page source list  

  














      You may uncheck any sources you don't want to include in the activity list. 

 
 

  1. Set Source Type 
      

Depending on the source type selected you will have different steps and options in the activities: 

 

 
 
 














                   Video source type                         Audio source type                         Other source type 

Once you enable or disable any activities, you may now tell the software what kind of activity it is. Set the “Source Type” to video, audio, or “other” depending on the type of activity it is. An activity set to “other” would be a weather, lighting, climate, shades. 


  1. Rename the Activity 
     

This option allows the end user to see the simplest possible name for the activity compared to the name it has in the software. Change your video activities such as "Cable" to "Watch Cable. 
 
 
 

  1. Manage the Order 
     

You can change the order of the activities that are active by moving them up or down in the list by using the move options at the top of the activity window.  

Disabling activities will put them towards the bottom of the list.  

Enabling them will put them in the list above inactive activities. 

 

  1. Programming the Activities 
     

These events in the button properties section will run from top to bottom, in the order they display in the window. Integration Designer 11 will now be able to track when a specific room is on or off. It will also track when an audio or video device is on or off, or if a source is powered On, Off, or selected 

 

  1. Selection Events 
     

The “Selection Events” will run when an activity is selected, and work as follows: 

Activity Start 
This is a controller macro that will run first and jump to a “Please Wait” page if there is one available. By adding a please wait, this should automatically program a page jump for you. If you don’t have a page jump you can ignore this step. 

Room On  
This macro will only run if an audio or video activity is selected, and the room is currently off. You would program this option to turn on devices that audio and devices share, such as a receiver. Program this once for your audio and video devices.  

Video On  
This macro will only run when a video activity is selected, and the room is not using a video source.  Use this to turn on a TV, Projector, or any devices that are not shared or required with audio activities. This event will not run if you select a video source, then select another video source. Program this once for all your video devices. 

Audio On  
This macro will only run when an audio activity is selected, and the room is either off or coming from a video source. Use this to turn on audio equipment, such as an AD-4x or audio distribution devices. Program this once for your audio devices. 

Power On Source 
This macro will run when this source is selected for the first time and isn’t in use anywhere else in the system. Use this to populate the source power command (or toggle) since it only sends it when it needs to. You will have to program this step for each source. 

Activity Selected 
This macro is used to configure the video and audio equipment after all the previous events have run. Use this macro for switching inputs on a TV, receiver, or audio distribution device. You will have to program this step for each source. 

Activity Ready 
Finally, after all the previous events have been run, it’s time for a page flip to the sources page. Since this is another controller macro, page jumps are programmed here to jump to the activity UI. This event should be auto programmed with the page jump to the specific source page. 

 

  1. Deselection Events 
     

The “Deselection Events” will run when another activity is selected or when the room is powered off and work as follows: 

Activity Deselected 
This macro will run after you select another source or the system is turned off. While you rarely program this, I like to use this to pause my movie if I temporarily jump to another source device. An example of this will be pausing a movie when you jump to your satellite box to get a sporting event score. 

Power Off Source 
This event only runs if no other room is using this source. This should be programmed with the inverse command of the “Power on Source” activity, to turn off this source. 

Video Off 
This event only runs if switching to an audio source, or powering off the room. This should be programmed with the inverse of the “Video On” event commands, to turn off any devices that are responsible for video only, such as a TV or projector. 

Audio Off 
This event only runs if switching to an video source, or powering off the room. This should be programmed with the inverse of the “Audio On” event commands, to turn off any devices that are responsible for audio-only, such as an AD-8x. 

Room Off 
This should be programmed with the inverse of the “Room On” event commands to turn off any devices that share audio and video functions. This can be an AV receiver, but only if you use it for audio and video. 

 

 

  1. Select Activity 
     

If you are using Button Menu’s, drag and drop from Macro step window or drop-down menus to your source button. 

 

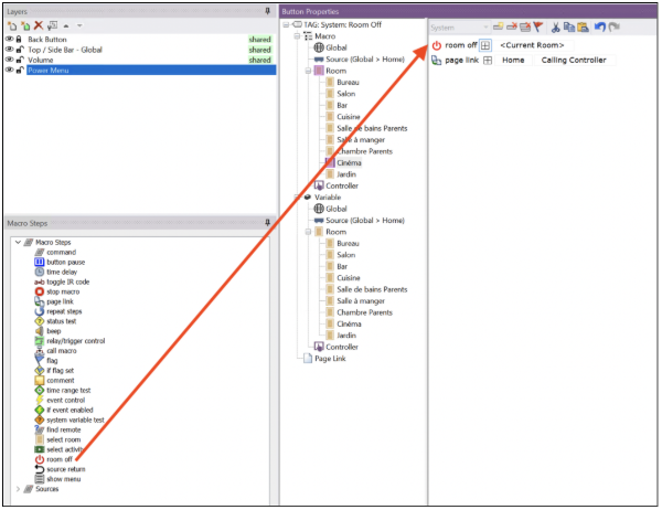
  1. Room Off 
     

The Room Off macro step triggers the “Deselection Events” that have been programmed. You can use Room Off by drag & Drop from the Macro step window or drop-down menu. 


  1. Example of Activity Programming  
     

 

 

 

    • Related Articles

    • ISR-2/ISR-4 Firmware

      FIRMWARE UPGRADE PROCEDURE Over Ethernet - Ensure ISR-2/4 is connected to the same network as the PC using Integration Designer. - Choose the "Update Firmware" command from the "Communications" menu in Integration Designer. - Follow the instructions ...
    • Creating a Garage Door Sense Event

      This document outlines the process for creating global macros to monitor garage door status using sense events. Users create two macros, "Garage Open" and "Garage Closed," to manage the garage door's open and closed states by setting and clearing ...
    • User Manual

      Integration Designer User Manual Version 11.11
    • Pro Control Studio Programming Guide

      Pro Control Studio Overview Pro Control Studio is a user-friendly software for programming Pro Control systems on Windows PCs. It allows complete customization of the graphic user interface (GUI). Includes pre-defined buttons, symbols, and templates ...
    • T1-B+ Specification

      Dual RF transmission capability (433MHz and 2.4GHz with Zigbee® technology). Ergonomic design for effortless, one-handed operation. Tilt switch for automatic backlight activation. Eight source and four general-purpose programmable keypad buttons with ...